Данные Directum хранятся в базе данных SQL-сервера. Поэтому доступ к системе предполагает и доступ к базе данных SQL-сервера. Чтобы пользователь системы имел доступ к базе данных системы на SQL-сервере, необходимы:
| • | логин SQL-сервера (SQL Server Login), который заполняется из полей *Логин и *NetBIOS-имя домена карточки пользователя; |
| • | пользователь БД (Database User), который заполняется из поля *Имя карточки пользователя. |
Генерация пользователя в компоненте Пользователи обеспечивает наличие таких записей, то есть обеспечивает доступ пользователя системы к данным на SQL-сервере.
Каждого пользователя необходимо генерировать после его добавления в компоненту Пользователи и перегенерировать при изменениях полей *Логин, *NetBIOS-имя домена, *Аутентификация, *Статус пользователя. После сохранения записи с такими изменениями на экране появляется запрос на перегенерацию. Можно отказаться от немедленной перегенерации и выполнить ее позднее. Однако следует помнить, что если пользователь не был вовремя перегенерирован, то на SQL-сервере может не оказаться нужных учетной и регистрационной записи. В этом случае пользователь не сможет работать с системой.
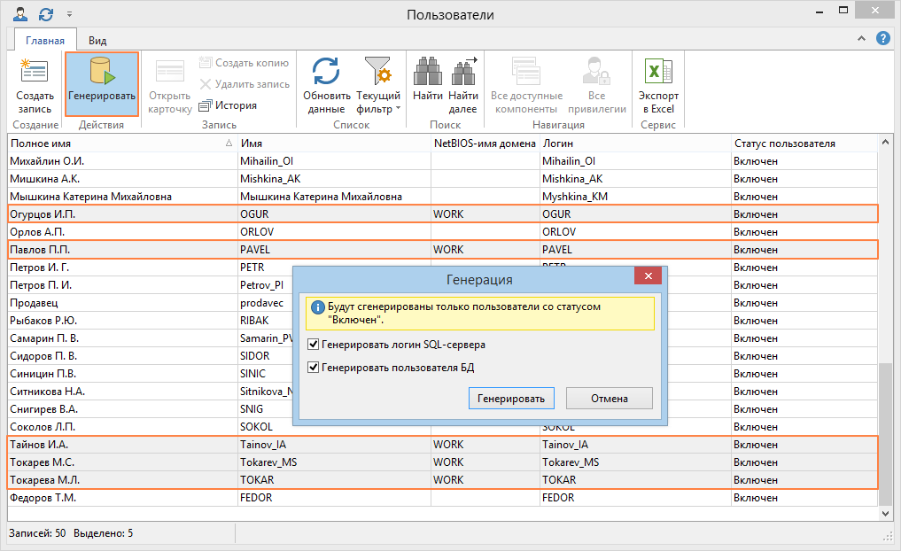
Для генерации и перегенерации пользователей в списке записей компоненты на вкладке Главная в группе Действия нажмите на кнопку
Генерировать. Если необходимо сгенерировать пользователя с аутентификацией по паролю или по перекодированному паролю, то откроется окно «Генерация» с полями для ввода нового пароля пользователя:

При генерации и перегенерации пользователя с Windows-аутентификацией поля ввода пароля отсутствуют.
При Windows-аутентификации и Novell-аутентификации администратор может сгенерировать несколько пользователей сразу. Для этого в списке записей компоненты выделите пользователей с Windows-аутентификацией и нажмите на кнопку
Генерировать:
По усмотрению администратора можно выполнить генерацию логина SQL-сервера и/или генерацию пользователя БД.
Если администратор не имеет разрешения ALTER ANY LOGIN на SQL-сервере или членства в предопределенной роли сервера securityadmin, то при нажатии на кнопку
Генерировать запрашиваются имя и пароль пользователя, который входит в роли БД db_securityadmin и db_owner, а также в роль SQL-сервера securityadmin. После ввода имени и пароля создаются логин SQL-сервера и пользователь БД.
Данные домена и рабочих групп используются для формирования имени учетной записи SQL Server (login) для пользователей с Windows-аутентификацией:
| • | для сети с доменной структурой имя формируется из значений полей *NetBIOS-имя домена и *Пользователь; |
| • | для сети в виде рабочих групп имя формируется из имени компьютера, на котором установлен SQL-сервер, и значения поля *Пользователь. |
Для генерации пользователя с Novell-аутентификацией администратор системы должен быть авторизован в Novell eDirectory.
Имя учетной записи для пользователей с аутентификацией SQL-сервера совпадает со значением поля *Пользователь.
Примечание
Прикладной разработчик может программно сгенерировать пользователя. Подробнее см. раздел «Программная работа с пользователями».
| © Компания Directum, 2020 | Сообщество пользователей Directum |